Showcase
Built with React Flow
React Flow is used in all kinds of projects, from open-source side projects to big enterprise apps. Explore some of our favorite examples from the web.
Carto
Improving Carto's end-user experience with React Flow Pro examples
Our customers can solve their spatial problems thanks to our data catalog and analytical tools. We are using React Flow for our Workflows tool, which is our main visual tool to automate data preparation & analysis pipelines


No-code data transformation toolkit for translating data into tables, charts or interactive apps
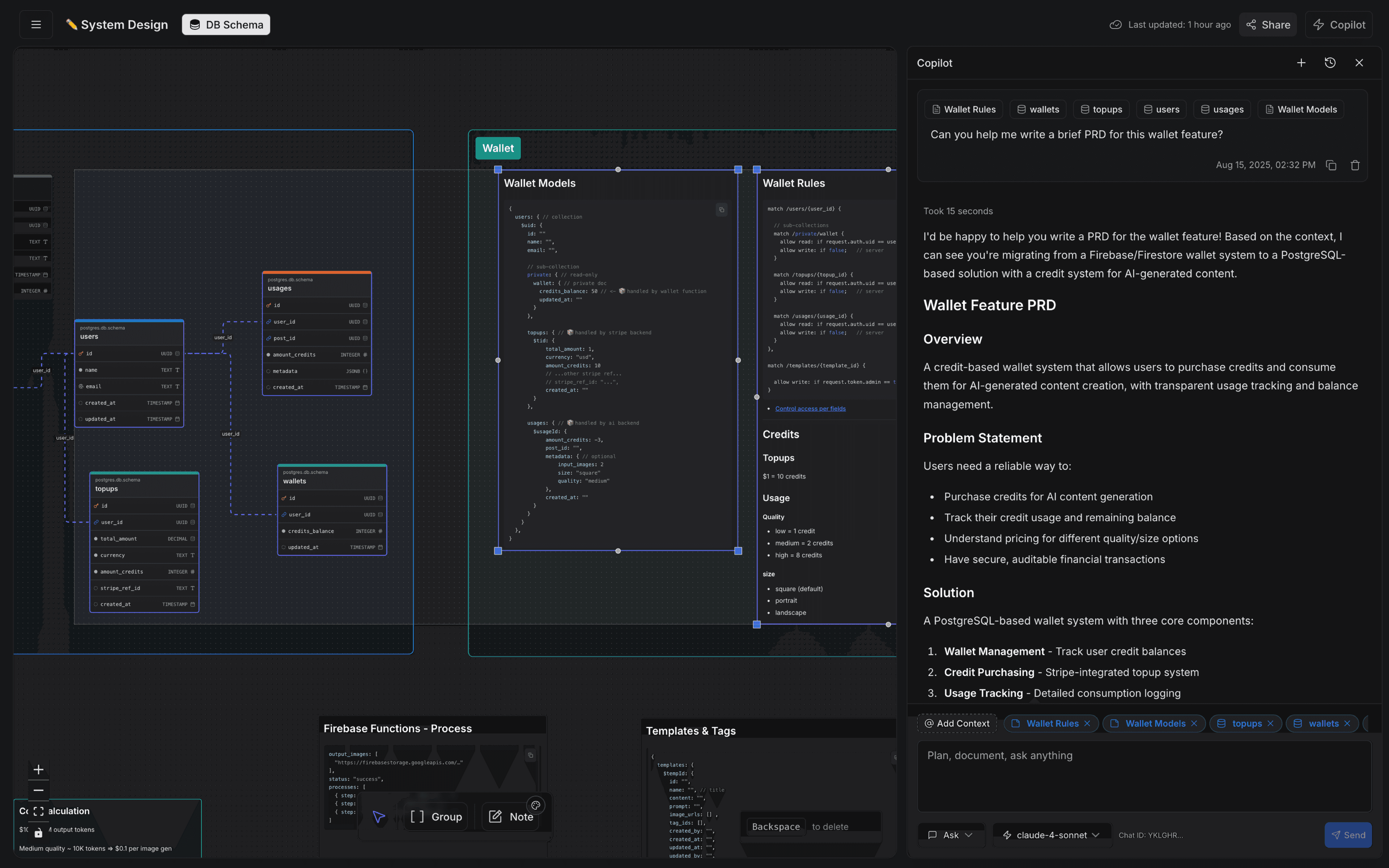
DoubleLoop
Tracking business goals with React Flow-powered maps
React Flow is the majority of our core user experience. Our users interact with all the of the domain objects in our system via the React Flow pages. We have been leveling up our overall set of to feel as natural as FigJam and Miro.


App that helps to visualize data lineage, define table relationships, and generate documentation automatically.
Hubql
Flexible data model visualization with Hubql and React Flow
We were seeking a React library that helps us to turn data models into visualization without spending too much time building abstractions and interactive elements. To save time in development we opted for a stable, mature and feature-rich library that we can extend with custom rendering options.

OneSignal
Automating OneSignal's customer engagement with a React Flow workflow builder
OneSignal is a customer engagement platform, we send over 12 billion messages daily... After finding React Flow and creating an early proof of concept, it was a no brainer that we would use this over building something from scratch.


Interactive workflow builder to connect all your data from APIs, Services and Databases

File analysis interface for Strelka to upload and review file details, highlights, and metadata.
Have you built something exciting you want to show off? We want to feature it here!






























































